- Pembentukan File settlement
- Buka aplikasi

- kemudian akan muncum tampilan sebagai berikut:

- Klik 2x pada ‘Icon Settlement’ (No. 1), Kemudian tunggu hingga muncul indikasi berwarna hijau dan ada pemberitahuan pembentukan file settlement selesai lalu tekan ‘OK’, seperti gambar dibawah:

Catatan:
Pada rangkaian proses diatas akan file settlement dengan extensi file *.txt yang berada di folder bank_report.
- PENGIRIMAN FILE SETTLEMENT
- Buka aplikasi

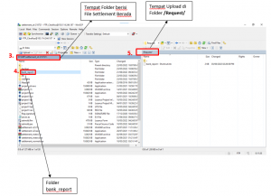
- Kemudian akan muncul aplikasi pengiriman file settlement seperti gambar di bawah ini:

- Sebelum Proses Upload file settlement pastikan tempat untuk penempatan upload file settlement sudah benar (pada sebelah kanan), berada pada folder /Request / (No.5)
- Buka Folder bank_report (No.4), kemudian akan muncul file settlement seperti gambar dibawah:

- Pilih File Settlement yang akan di kirim seperti gambar di atas, Lalu klik Upload (No.6).
- Catatan:
- Sebelum Upload lihat jumlah file settlement sebelum dan sesudah diupload. Apabila file settlement berhasil di upload maka Jumlah File Settlement (No. 9) akan bertambah.
- Jika proses pembentukan file settlement menjadi lambat atau mengalami kendala. Jangan Tutup Aplikasi tersebut dan mohon menunggu sampai indikator berwarna hijau (pemberitahuan settlement sudah selesai)
- Jika sudah selesai, pisahkan File Settlement yang telah diupload, dengan membuat folder sesuai dengan Tanggal dilakukannya settlement. Contoh : 21-06-2022
–SELAMAT BEKERJA–
